TISC Suite
TISC Suite is a co-simulation environment that our customers can use to combine calculation models across simulators to form and simulate a complete system. Our software package contains various applications as well as interfaces to simulation programs and hardware which enable the control of the co-simulation and the data exchange between the individual model simulations.
TISC Suite consists of the Simulation Package and the Control Package. The Simulation Package is used for coupling models and contains all the software modules required for the simulation layer. It contains the simulator interfaces, the TISC server, which enables data exchange between the interfaces, as well as other auxiliary tools for simulation and visualization.
The Control Package enables the central control and configuration of simulation tools and thus, efficient simulation execution, which is particularly useful for large simulation tasks. The Control Package contains the TISC Center and the ControlClient for singular, distributed simulations, as well as the BatchCenter for larger simulation tasks with parameter variations.
In addition to simulation programs, hardware - e.g. measurement technology, bus systems (CAN/LIN) and test benches - can also be connected via hardware interfaces (so-called gateways).
The Simulation Package comprises the TISC server and various auxiliary tools. The TISC server is used to link the simulation models, i.e. to exchange data and synchronize the individual partial simulations. At the start of the calculation, all simulation programs connect to the server via a TCP/IP network connection. In this way, the models can be executed in parallel and on different computers. The auxiliary tools FileSource, TIM, and SendingClient are used for example, to specify boundary conditions, retrieve simulation data online, or dynamically adjust the values of variables at simulation time.
Synchronization of the individual models is a key consideration when coupling simulation models. The main synchronization rate of a model is therefore set to a constant step size in TISC before the start of the simulation. If necessary, however, this step size can be adjusted over time according to the dynamics of the system. It is possible to assign a step size that differs from the main synchronization rate to the individual submodels.
The discrete-time exchange of variables can lead to numerical inaccuracies. TISC uses separate extrapolation and smoothing procedures to limit these inaccuracies.
The TISC Control Package enables central configuration and control of models used in the co-simulation. Without this element, individual simulations would have to be configured in their native simulation program and started manually. This makes the Control Package particularly useful for simulations with more than three individual simulations, and for spatially distributed simulations.
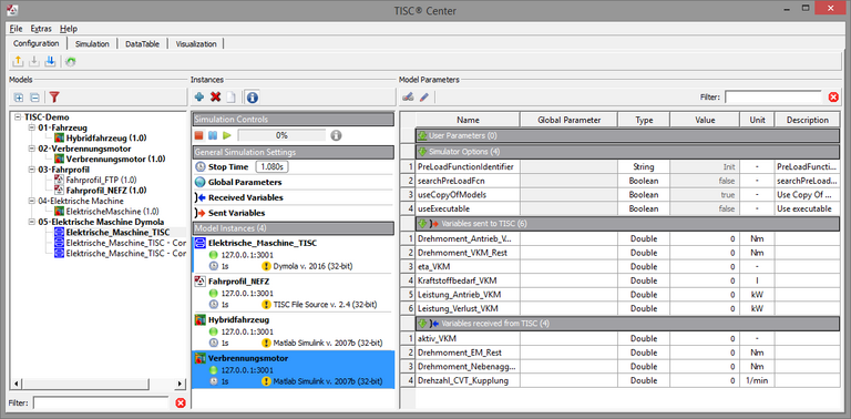
The TISC Control Package works with the TISC Center as the central user interface. The TISC Center provides an overview of the simulation models available for co-simulation and allows selection and parameterization of these models, including their parameterization. For a model to be recognized and addressed by the TISC Center, it is analyzed once using the TIPS tool and prepared for later use in the simulation network. In this way, the entire co-simulation can be operated using a central program and started with the touch of a button. The Control Package uses the TISC ControlClient for this purpose. These communicate with the TISC Center and can execute individual partial simulations on different computers in the network.
The TISC Center also enables the simple display and evaluation of transmitted data, both online during the simulation and in post-processing. DaVE is recommended for more detailed analysis.
The TISC BatchCenter allows automated parametric studies to be carried out based on existing TISC Center configurations.
TISC can be used either via simulator-specific interfaces or flexibly via libraries directly in the source code.
The libraries are based on the following programming languages:
Various hardware such as test benches, HiL systems (e.g. dSpace), control systems (e.g. PLC) and measurement software (e.g. CANape, LabVIEW) can be connected to the co-simulation network via hardware interfaces, so-called gateways. For example, a laptop can be connected to a CAN bus via a PCMCIA card; a TISC gateway enables bidirectional communication between the bus participants and the TISC server. This makes it easy to create a connection between the real and the simulated world.
The TISC LabVIEW interface can be used to connect measurement technology from National Instruments, for example. Control systems such as SIMATIC S7 can be addressed via an Ethernet gateway and other control systems can be accessed via ASAM HIL API.





